香港银行存款利率比较:汇丰、渣打、中银哪家利息最高?
对于较为保守的投资者来说,银行存款利率一直是他们关注的焦点。本文将列出汇丰、渣打、中银等主要银行的定期存款及活期存款高息优惠,帮助您最大化储蓄收益。(资料更新至2026年1月26日)
仅限以下国家/地区注册地址的居民:美国、新加坡、马来西亚、澳大利亚或新西兰。
Stripe是一家在线支付服务平台,为个人和各种规模的企业提供安全有效的在线支付系统,支持47个国家/地区的商家注册。¹ Stripe接口友好,支持的卡种类多,收款成功率高,并支持在站内付款,不像PayPal需要跳转到单独的页面,很受独立站及跨境电商卖家欢迎。本文将介绍Stripe支持什么货币,如何提现,Stripe注册所需材料以及详细的Stripe注册教程。
如果需要管理不同货币的资金,不妨尝试Wise企业账户。通过Wise可以持有40多种货币,用来支付供应商和免费接收海外付款,而无需昂贵的货币转换费。Wise简单易用,用Wise网站或Wise App管理资金,能帮你节省宝贵的时间和金钱。
| 目录 |
|---|
目前Stripe可以在47个国家和地区注册开户,包括香港、新加坡、日本,以及欧美大部分国家如美国、英国、加拿大、澳洲等。¹
Stripe支持超过135种货币的付款,包括美元、英镑、欧元、加元、澳元、新加坡元、日元、港币、人民币等。²
从Stripe提现需要登录你的Stripe管理平台,并添加银行账户。然后可以选择自动提现、手动提现和即时提现。³ 从Stripe首次提现到账一般需要7天,某些行业和地区的用户等待期可能更长。此外,众多平台可以集成Stripe的API进行付款提现,包括Shopift、Lyft、GitHub等。
如上文所述,在Stripe管理平台添加银行账户之后方可进行转账提现。你可以随时更新账户信息、增加新的银行账户。比如香港银行账户信息需要包含结算代码(3位数)、分行代码(3位数)以及账号(6-9位数)。提现港币到香港银行账户需要7个自然日,最低提现额为10港币。³ 如果有美元账户,你可以加到Stripe管理平台,用美元结算和提现。在收到买家的美元后就不用支付2%的货币兑换费。但提现仍需支付1%的手续费。⁴
此外,Stripe还支持Wise和N26等虚拟银行账户。如果你有Wise美金账户,可以将此设为Stripe提现/收款的默认美金账户,以节省Stripe的收款和提现费用。
Stripe Payments的集成支付平台,支持多种常见付款方式。按每笔成功的付款收取,没有额外的隐藏费用。以下是一些常见支付方式的收费情况:⁵
| 支付方式 | 价格 | |
|---|---|---|
| 银行卡 | 线上付款Terminal 面对面支付 | 2.9% + US$0.302.7% + US$0.05 |
| 数字钱包 | 支付宝/WeChat Pay/Apple Pay/Google Pay | 2.9% + US$0.30 |
| 银行借记和转账 | 电汇 ACH 贷记 ACH 直接借记 | $8.00 / 电汇付款 $1.00 / ACH 贷记付款 标准结算费用为 0.8%,$5.00 封顶 |
| 国际支付方式 | SEPA 直接借记 | 0.8% + US$0.30; 最高:$6.00 |
| EPS | 1.6% + US$0.30 | |
| iDEAL | US$0.80 | |
| Bancontact, giropay,SOFORT | 1.4% + US$0.30 | |
| Multibanco | 2.95% + US$0.30 | |
| Przelewy24 | 2.2% + US$0.30 | |
| 加拿大预授权借记 | 1% + US$0.30 最高:$4.00; 每项即时验证适用费率为 +US$0.80; 我们对失败或有争议的预授权借记付款收$4.00 |
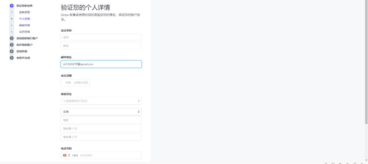
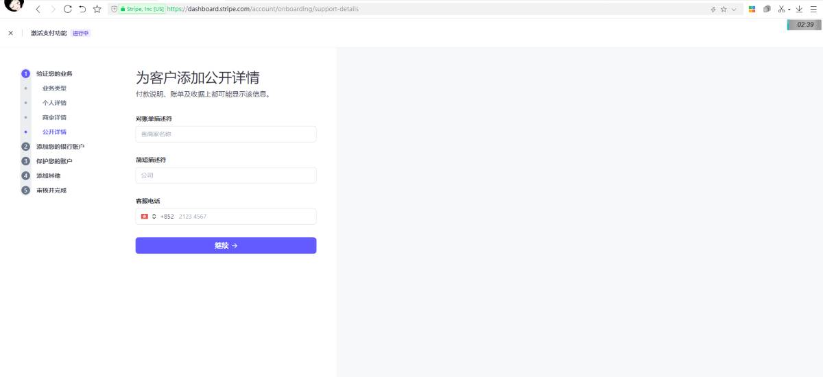
目前可注册Stripe的国家不包括中国大陆¹,因此国内经营国际贸易的个人和跨境电商想要使用Stripe最适合的办法就是注册Stripe香港账户。












被Stripe封号,大概率是因为被判定为“高风险商家”。以下是一些被判定为高风险的常见原因:⁶

如果你有Wise多币种账户,就可以在你的Stripe账号关联Wise,添加包括美元、英镑、欧元在内的多个account details进行结算和提现,这样Stripe就不会收取货币转换费。然后就可以用Wise以最优惠的市场中间汇率汇款给全球的供应商,或者用Wise借记卡在世界各地消费。下面以Wise美元账户为例,手把手教你关联Stripe:
资料:
*请参阅使用条款以及您所在地区的产品可用情况,或浏览 Wise 的费用与定价,以了解最新信息。
本出版物仅供参考,不构成 Wise Payments Limited 或其子公司及其关联公司的法律、税务或其他专业建议,也不能替代财务顾问或任何其他专业人士的建议。
我们不以任何明示或暗示的形式陈述、保证或担保该出版物中内容的准确性、完整性或时效性。
对于较为保守的投资者来说,银行存款利率一直是他们关注的焦点。本文将列出汇丰、渣打、中银等主要银行的定期存款及活期存款高息优惠,帮助您最大化储蓄收益。(资料更新至2026年1月26日)
年长一辈通常都会将其贵重物品或重要文件放置在保险箱(保管箱),以确保有关物件不会遗失。如需租用要多少钱?本文将会讲解中国银行、汇丰银行、交通银行等多间银行的保险箱收费,并列出查询方法,让大家可以在需要时尽早获得有关资讯。
信用卡被盗刷需应急处理,将损失降到最低。本指南将教您如何在盗刷后第一时间联系银行、利用保护消费者政策申请退款、处理信用报告等全套流程。
身为海外华人,在美国要如何申请信用卡提额?深入解析美国信用体系的加分重点,掌握主动申请提额的最佳时机和步骤,助您快速、安全地提升信用额度。
如何便捷查询信用卡余额?本文将手把手教您用网上银行、手机App、ATM 等多种查询方法,随时随地了解您的信用卡账单。
探索储蓄保险的基本知识,包括种类、好处及风险,帮助您在香港做出明智的财务决策并优化您的保险选择。